前记
单点登录(Single Sign On)严格上来说和 OAuth2 没太大关系,只是 SSO 可以通过 OAuth2 实现。本文延续 OAuth2 初识的模式,看完原理写 Demo,在上一个 Demo 的基础上加以改造。
认证中心仍然是 QQ,然后子系统是 QQ 邮箱 + QQ 游戏,两个子系统除了配置上有少许差别外,基本一样。
代码:GitHub
原理参考单点登录原理,内容上有删改。
前提知识:
单系统登录
假设浏览器第一次请求服务器需要输入用户名与密码验证身份,服务器拿到用户名密码去数据库比对,正确的话说明当前持有这个会话的用户是合法用户,应该将这个会话标记为“已授权”或者“已登录”等等之类的状态,既然是会话的状态,自然要保存在会话对象中,tomcat 在会话对象中设置登录状态:
1 2
| HttpSession session = request.getSession(); session.setAttribute("isLogin", true);
|
用户再次访问时,tomcat 在会话对象中查看登录状态:
1 2
| HttpSession session = request.getSession(); session.getAttribute("isLogin");
|
实现了登录状态的浏览器请求服务器模型:

每次请求受保护资源时都会检查会话对象中的登录状态,只有 isLogin=true 的会话才能访问,登录机制因此而实现。
多系统的复杂性
Web 系统早已从久远的单系统发展成为如今由多系统组成的应用群,面对如此众多的系统,用户难道要一个一个登录、然后一个一个注销吗?

Web 系统由单系统发展成多系统组成的应用群,复杂性应该由系统内部承担,而不是用户。无论 Web 系统内部多么复杂,对用户而言,都是一个统一的整体,也就是说,用户访问 Web 系统的整个应用群与访问单个系统一样,登录/注销只要一次就够了:

虽然单系统的登录解决方案很完美,但对于多系统应用群并不适用。
单系统登录解决方案的核心是 cookie,cookie 携带会话 id 在浏览器与服务器之间维护会话状态。但 cookie 的作用域是有限制的,通常对应网站的域名,浏览器发送 HTTP 请求时会自动携带与该域匹配的 cookie,而不是所有 cookie。

早期的多系统登录就采用同域名的方式共享 cookie。比如 *.baidu.com,然后将它们的 cookie 域设置为 baidu.com,统一在一个顶级域名下,这样 baidu 子域名下的所有子系统都可以共享 cookie 了。
缺点:
- 应用群域名统一;
- 应用间使用的 cookie 的 key 值要一致(比如 tomcat 默认是 JSESSIONID),不然无法获取 cookie 并维持会话;
- 共享 cookie 的方式无法实现跨语言技术平台登录,比如在 Java、PHP、.NET 系统之间;
- cookie 本身不安全。
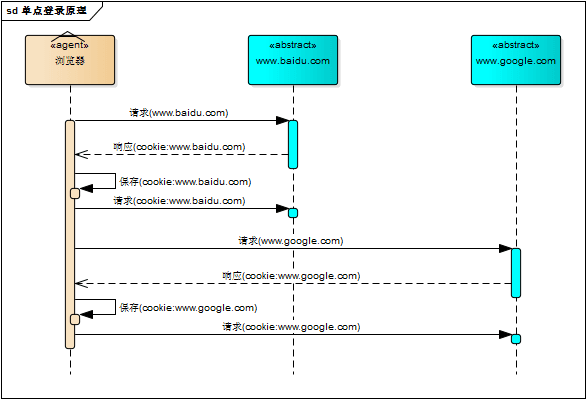
单点登录
单点登录:用户只要在多系统应用群中登录其中某一个系统,便可在其他所有系统中得到授权而无需再次登录。
登录
相比单系统登录,SSO 需要一个独立的认证中心,只有认证中心能接受用户的用户名密码等安全信息,其他系统不提供登录入口,只接受认证中心的间接授权。
间接授权通过令牌实现,SSO 认证中心验证用户名密码,创建授权令牌,在接下来的跳转过程中,授权令牌作为参数发送给各个子系统,子系统拿到令牌,即得到了授权,可以借此创建局部会话,局部会话登录方式与单系统的登录方式相同。

用户登录成功之后,与 SSO 认证中心及各个子系统建立会话。
- 与 SSO 认证中心建立的会话称为全局会话;
- 与各个子系统建立的会话称为局部会话,局部会话建立之后,用户访问子系统受保护资源将不再通过 SSO 认证中心。
全局会话与局部会话有如下约束关系:
- 局部会话存在,全局会话一定存在;
- 全局会话存在,局部会话不一定存在;
- 全局会话销毁,局部会话必须销毁。
注销
单点登录自然也要单点注销,在一个子系统中注销,所有子系统的会话都将被销毁。

SSO 认证中心一直监听全局会话的状态,一旦全局会话销毁,监听器将通知所有注册系统执行注销操作
- 用户向系统1发起注销请求.
- 系统1根据用户与系统1建立的会话id拿到令牌,向 SSO 认证中心发起注销请求。
- SSO 认证中心校验令牌有效,销毁全局会话,同时取出所有用此令牌注册的系统地址。
- SSO 认证中心向所有注册系统发起注销请求。
- 各注册系统接收 SSO 认证中心的注销请求,销毁局部会话。
- SSO 认证中心引导用户至登录页面。
部署图
单点登录涉及 SSO 认证中心 server 与众子系统 clients,子系统与 SSO 认证中心之间进行通信以交换令牌、校验令牌和发起注销请求,因而子系统必须集成 SSO 的客户端,SSO 认证中心则是 SSO 服务端,整个单点登录过程实质是 SSO 客户端与服务端通信的过程:

SSO 认证中心与 SSO 客户端通信方式有多种,比如:Web Service、RPC、RESTFul API。
实现
SSO-Client
- servlet、filter 或 listener 拦截子系统 未登录用户 请求,重定向至 SSO 认证中心 server(附带客户端地址、clientId、clientSecret,类似授权码认证);
- 接收并存储 server 发送的令牌;
- 请求 server 校验令牌的有效性,若无效则和未登录一样重定向到 server;
- 建立局部会话;
- 拦截用户注销请求,向 server 发送注销请求;
- 接收 server 发出的注销请求,销毁局部会话。
SSO-Server
- 验证客户端信息,无效则回到客户端;
- 验证用户的登录信息;
- 创建全局会话;
- 创建授权令牌;
- 重定向回 SSO 客户端 client,并附上令牌;
- 校验 client 令牌有效性(存在、有效),若有效则将客户端注册到 server(暂存);
- 接收 client 注销请求,注销所有会话。
Demo
首先是访问 QQ 邮箱,因为没有登录过,所以重定向到了认证服务器:
1 2 3 4 5 6 7 8 9 10 11 12 13 14 15 16 17 18 19 20
| @Override public void doFilter(final ServletRequest servletRequest, final ServletResponse servletResponse, final FilterChain filterChain) throws IOException, ServletException { final HttpServletRequest request = (HttpServletRequest) servletRequest; final HttpServletResponse response = (HttpServletResponse) servletResponse;
final HttpSession session = request.getSession(); final Object isLogin = session.getAttribute("isLogin"); if (isLogin != null) { filterChain.doFilter(request, response); return; } final String to = String.format("%s/login?" + "sub_id=%s" + "&" + "sub_secret=%s" + "&" + "service=%s", this.qqURL, this.subId, this.subSecret, this.localhostURL); response.sendRedirect(to); }
|

认证服务器向用户提供登录界面:
1 2 3 4 5 6 7 8 9 10 11 12 13 14 15 16 17 18 19 20 21 22 23 24 25 26 27 28 29 30 31
| @GetMapping("/login") public String login(@RequestParam("sub_id") final String subId, @RequestParam("sub_secret") final String subSecret, @RequestParam("service") final String service, final ModelMap map, final HttpServletResponse response) throws IOException { final String validate = this.validateClient(subId, subSecret); if (validate != null) { response.sendRedirect(service + "?error=" + validate); return null; } final HttpSession session = this.request.getSession(); final Object isLogin = session.getAttribute("isLogin"); if (isLogin != null) { final String token = CookieUtil.get(this.request, "token"); response.sendRedirect(service + "?token=" + token); return null; } session.setAttribute("service", service); map.addAttribute("username", this.username); map.addAttribute("password", this.password); return "login"; }
|

用户登录成功,重定向回 QQ 邮箱子系统:
1 2 3 4 5 6 7 8 9 10 11 12 13 14 15 16 17 18 19 20 21 22 23
| @PostMapping("/doLogin") public ModelAndView doLogin(@RequestParam("username") final String username, @RequestParam("password") final String password, final HttpServletResponse response) throws IOException { final ModelAndView modelAndView = new ModelAndView(); if (!this.username.equals(username) || !this.password.equals(password)) { modelAndView.setViewName("/login"); modelAndView.addObject("alertMsg", "用户名或密码错误"); return modelAndView; }
final String token = UUID.randomUUID().toString(); CookieUtil.set(response, "token", token); final HttpSession session = this.request.getSession(); session.setAttribute("isLogin", true); final String service = session.getAttribute("service").toString(); response.sendRedirect(service + "?token=" + token); return null; }
|

子系统接受回调内容:
1 2 3 4 5 6 7 8 9 10 11 12 13 14 15 16 17 18 19
| @GetMapping("/") public String callback(@RequestParam(value = "token", required = false) final String token, @RequestParam(value = "error", required = false) final String error, final HttpServletResponse response, final ModelMap modelMap) { if (!StringUtils.isEmpty(error)) { modelMap.addAttribute("error", error); } if (!StringUtils.isEmpty(token) && StringUtils.isEmpty(error)) { final HttpSession session = this.request.getSession(); session.setAttribute("isLogin", true); CookieUtil.set(response, this.tokenCookieName, token); modelMap.addAttribute(this.tokenCookieName, token); } return "index"; }
|

然后尝试访问 QQ 游戏子系统,可以看到直接就带上了 token,表明用户已经登录:

认证服务器的控制台也显示了,在 QQ 游戏不知道用户是否登录时,重定向到了认证服务器,因为全局 session 设置了 isLogin=true,所以认证服务器直接把 token 带上,重定向回 QQ 游戏,避免了用户二次登录。

总结
通过原理和 demo 可以看出,其实单点登录也是利用了 cookie、session,只是进一步分为了全局的,和局部的,分别对应认证服务器和各个子系统。
当子系统不能确认用户登录时,重定向到认证服务器确认:
- 如果未登录,全局 session 为空或者 isLogin=false,认证服务器提供登录界面,登陆成功就设置认证服务器和浏览器之间的全局 session 中 isLogin=true。
- 如果登录过,带上 token,重定向回子系统,避免用户重复登录。